|
This is the web edition of the original ⮫ AC500-S safety user manual, version 1.4.0. This web edition is provided for quick reference only. The original safety user manual must be used to meet functional safety application requirements. |
|
Digital inputs |
8 (24 V DC) |
|
Digital outputs |
8 (24 V DC) |
|
LED displays |
for signal status, module errors, channel errors and supply voltage |
|
Internal power supply |
through the I/O bus interface |
|
External power supply |
via the terminals ZP and UP (process voltage 24 V DC) |
Self-tests and diagnostic functions (both start-up and runtime), like CPU and RAM tests, program flow control, cross-talk and stuck-at-1 tests, etc. are implemented in DX581-S according to IEC 61508 SIL 3 requirements.




NOTICE

Only F_Dest_Add is used for PROFIsafe F-Device identification in DX581-S.
DX581-S contains 8 safety digital input channels with the following features:
-
Phase-shifted (unique) test pulses T0 ... T3 can be used for connection of mechanical sensors. Test pulse outputs T0 ... T3 provide 24 V signal with a short phase-shifted unique pulses (0 V) of 1 ms. If the test pulses are enabled for a channel, process pulses with a length of 0.5 ... 1.5 ms may cause a cross-talk error. Since the test pulses on each of the test pulse output channels are unique (due to the phase shift), they can be used to monitor the cross-talk between the given input channel with connected test pulse output and another wire, e.g, with 24 V DC, another test pulse output, etc. Test pulse outputs are dedicated ones:
-
T0 can be used only with input channels I0 and I1
-
T1 can be used only with input channels I2 and I3
-
T2 can be used only with input channels I4 and I5
-
T3 can be used only with input channels I6 and I7
-




NOTICE

If the channel is configured as "Not Used" and the test pulses are enabled, then the channel may report errors related to test pulses because the test pulse diagnosis is not disabled for this configuration.
-
Input delay with the following values: 1 ms, 2 ms, 5 ms, 10 ms, 15 ms, 30 ms, 50 ms, 100 ms, 200 ms, 500 ms. Input delay value of 1 ms is the minimum one.




NOTICE

The allowed signal frequency on safety digital inputs is dependent on the input delay value for the given channel:
-
For channel input delay values of 1 ... 10 ms, the pulse length of input signal shall be ³ 15 ms (~ 65 Hz) to avoid occasional input channel passivation.
-
For channel input delay of 15 ms, the pulse length of input signal shall be ³ 20 ms (~ 50 Hz) to avoid occasional input channel passivation.
-
For channel input delay of 30 ms, the pulse length of input signal shall be ³ 40 ms (~ 25 Hz) to avoid occasional input channel passivation.
-
For channel input delay of 50 ms, the pulse length of input signal shall be ³ 60 ms (~ 15 Hz) to avoid occasional input channel passivation.
-
For channel input delay of 100 ms, the pulse length of input signal shall be ³ 120 ms (~ 8 Hz) to avoid occasional input channel passivation.
-
For channel input delay of 200 ms, the pulse length of input signal shall be ³ 250 ms (~ 4 Hz) to avoid occasional input channel passivation.
-
For channel input delay of 500 ms, the pulse length of input signal shall be ³ 600 ms (~ 1.5 Hz) to avoid occasional input channel passivation.




DANGER

The input delay parameter means that signals with the duration shorter than input delay value are always not captured by the safety module.
The signals with the duration of equal to or longer than "input delay parameter" + "input delay accuracy" are always captured by the safety module, provided that the allowed frequency (refer to previous notice) of the safety input signal is not exceeded.
The "input delay accuracy" can be estimated based on the following assumptions:
-
If no test pulses are configured for the given safety digital input, then input delay accuracy can be calculated as 1 % of set input delay value (however, input delay accuracy value must be at least 0.5 ms!).
-
If test pulses are configured for the given safety digital input of DX581-S module, then the input delay accuracy values can be estimated based on the input delay parameter value.
|
Input delay (ms) |
Input delay accuracy (ms) |
|---|---|
|
1 |
3 |
|
2 |
3 |
|
5 |
3 |
|
10 |
4 |
|
15 |
5 |
|
30 |
6 |
|
50 |
10 |
|
100 |
15 |
|
200 |
25 |
|
500 |
50 |
-
Checking of process power supply (diagnostic message is sent from the safety I/O module to the CPU informing about the lack of process power supply for the given safety I/O module). This function is a non-safety one and is not related to the internal safety-relevant over- and undervoltage detection.
-
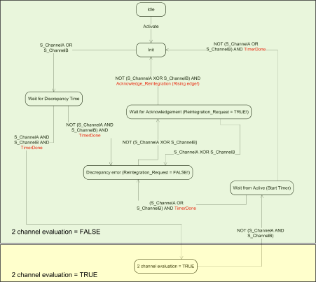
2 channel equivalent and 2 channel antivalent mode with discrepancy time monitoring (configurable 10 ms ... 30 s).




NOTICE

In a 2 channel mode, the lower channel (channels 0/4 ➔ Channel 0, channels 1/5 ➔ Channel 1, etc.) transports the aggregated process value, PROFIsafe diagnostic bit, acknowledgment request and acknowledge reintegration information. The higher channel always provides the passivated value "0".




DANGER

After discrepancy time error, the relevant channels are passivated. As soon as a valid sensor state is observed (equivalent or antivalent, depending on the selected mode), reintegration request status bit for the given channel becomes TRUE. You can acknowledge an error using acknowledge reintegration command bit for the given channel. This can directly lead to the machine start, because both TRUE - TRUE and FALSE - FALSE are valid states for equivalence and both TRUE - FALSE and FALSE - TRUE are valid states for antivalence.
Make sure that such behavior is acceptable in your safety application. If no, then you can use either included PLCopen Safety POUs for 2 channel evaluation in your safety program or write your own POUs for 2 channel evaluation on the safety CPU.




NOTICE

2 channel equivalent and 2 channel antivalent modes are implemented in DI581-S and DX581-S module to handle relatively static safety signals, e.g., those for emergency stop devices.
If frequently changing signals, like those from light curtains, laser scanners, door switches, etc. must be handled by DI581-S and DX581-S, then it is highly recommended to use input delay of 1 ms for these channels or to configure related channels in 1 channel mode and do 2 channel equivalent and 2 channel antivalent evaluation at the safety CPU using PLCopen Safety FBs SF_Equivalent and SF_Antivalent.
DX581-S contains 8 safety digital output channels with the following features:
-
Internal output channel tests can be switched off.




DANGER

Parameter “Detection” of output channels
If for one of the output channels you set parameter “Detection” = OFF, the warning appears that the output channel does not satisfy max. SIL 3 (IEC 62061) and PL e (ISO 13849-1) requirements in such condition. Two safety output channels may have to be used to satisfy required max. SIL or PL level.
The parameter “Detection” was created for customers who want to use safety outputs of DX581-S for max. SIL 1 (or max. SIL 2 under special conditions) or PL c (or maximum PL d under special conditions) safety functions and have less internal DX581-S pulses visible on the safety output line. Such internal pulses could be detected as LOW signal by, for example, drive inputs, which would lead to unintended machine stop.




DANGER

Behavior independent from the setting of parameter “Detection”
Short-circuit to the ground for output channels in DX581-S module is monitored. However, short-circuit to 24 V DC on the output wire is not monitored. End-users have to take appropriate actions (e.g., on the application side by defining appropriate test periods for safety function or by reading back the status of the output wire using one of available safety digital inputs) to satisfy their respective IEC 62061 and ISO 13849-1 requirements, if short-circuit to 24 V DC cannot be excluded.




DANGER

If an error is detected for the given safety output channel, it is directly passivated by DX581-S module.
Note that for some errors, the reintegration request bit for passivated output channels is automatically set to HIGH as soon as the channel is passivated and the expected LOW state ("0" value) was reached by the output channel. Such behavior can be seen for some errors because DX581-S module is not able in the LOW ("0" value) output channel state to check if previously detected errors which lead to the channel passivation still exist or not.
If the user attempts to reintegrate such output channels using relevant acknowledge reintegration bits, he will succeed but if the error is still present, the relevant channels will be passivated in the next DX581-S error detection cycle.
In the case of internal output module errors, the complete module will be passivated.

