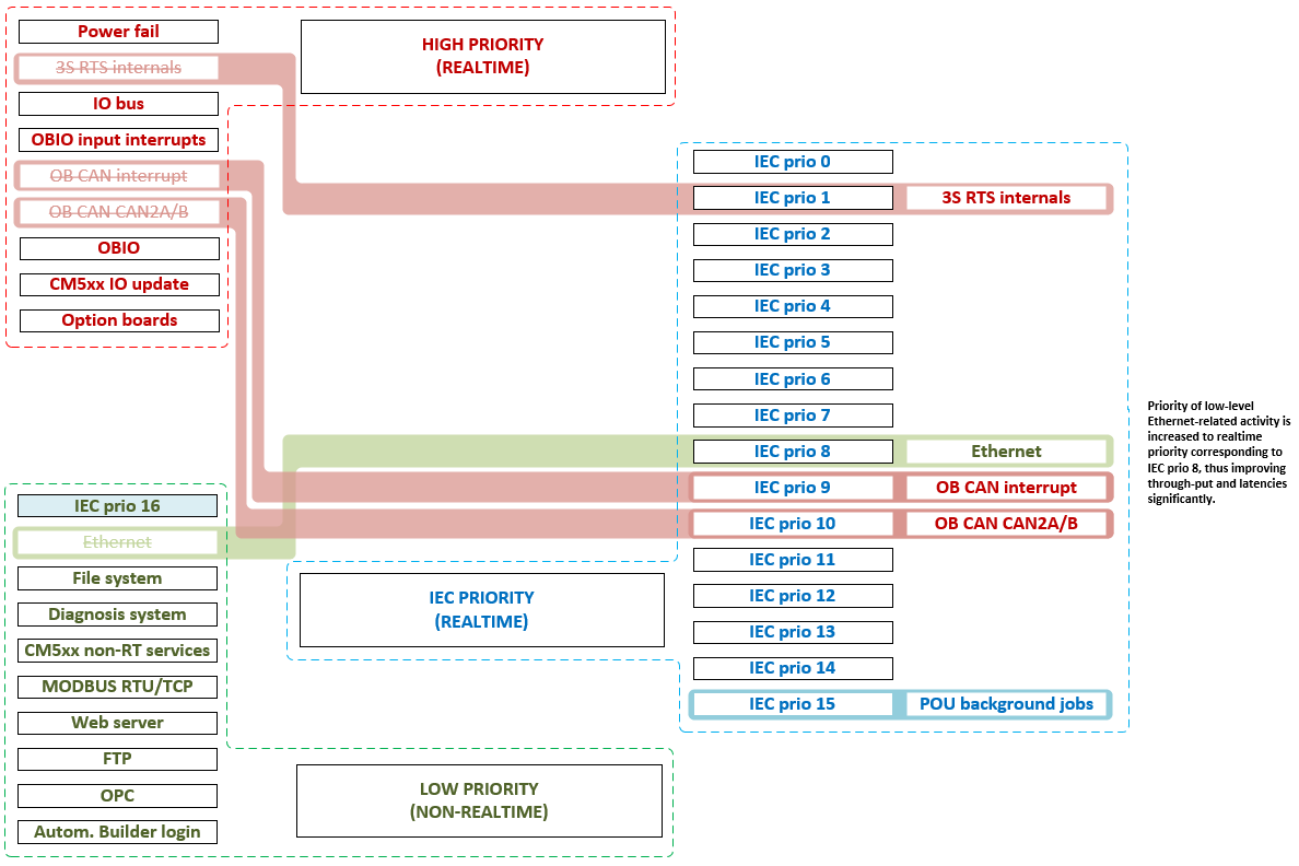
This schema is intended for users who make use of Ethernet protocols which rely on a lot of parallel network connections, like Modbus TCP or IEC 61850.
Features and their priorities
As shown in the diagram below, Ethernet related tasks will be assigned a priority within IEC task priority range to reduce reaction times and increase throughput to meet the requirements of protocols like Modbus TCP or IEC 61850. By making use of IEC task priority 8, users can decide whether their IEC user tasks are capable of interrupting or delaying Ethernet communication or not, depending on the individual requirements.
