The Pumping library is used for controlling the following three water pumping processes:
-
Pressure control
-
Flow control
-
Level control – Emptying or filling
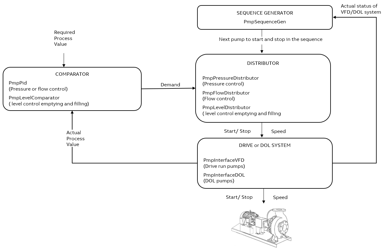
The figure below gives an overview of the pumping library and explains how the library processes the data from the user and then controls the processes.
To run any process, the pumping library follows the four stages described below:
-
Stage 1: Comparator
-
Stage 2: Sequence generator
-
Stage 3: Distributor
-
Stage 4: DRIVE or DOL system
