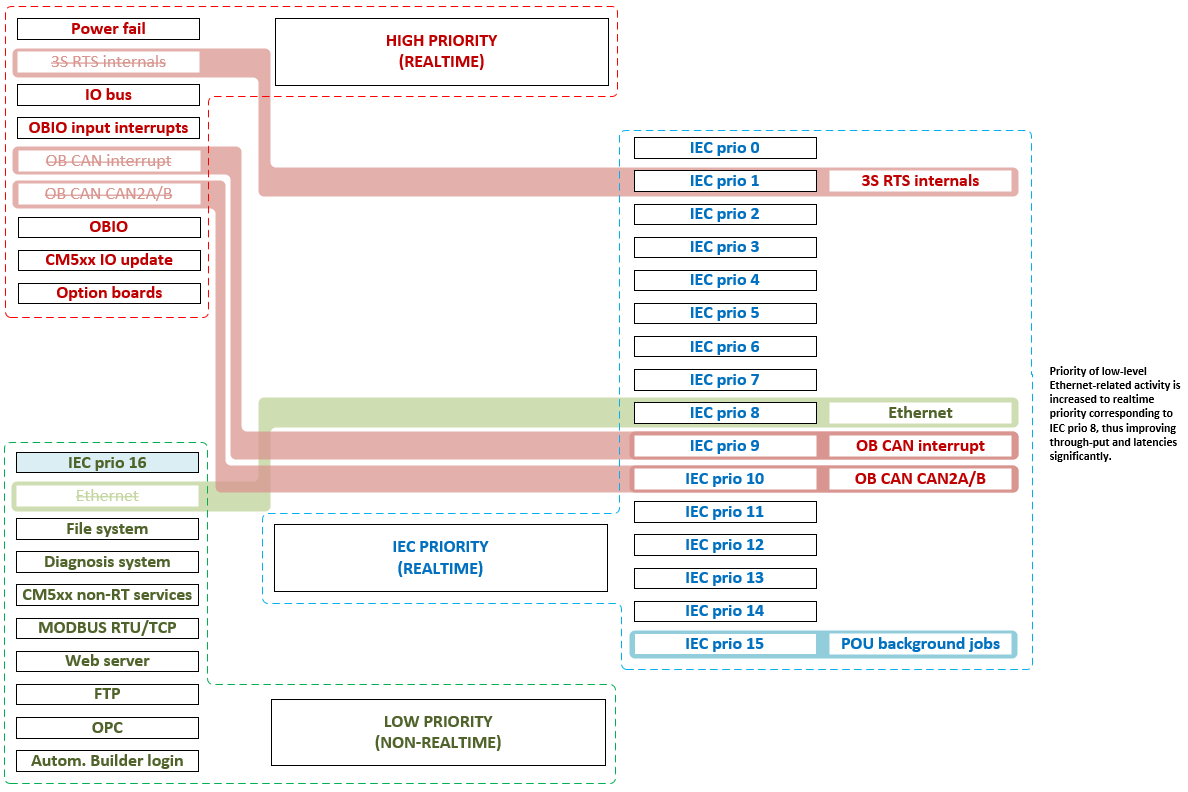
Communication schema “Onboard Ethernet