In the tab of the IEC 61850 editor it is possible to create and delete data sets, assign data attributes (DA) and data objects (DO) to a data set and delete existing assignments.

-
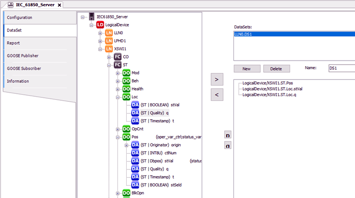
“DataSet” tab with “LLN0.DS1” data set consisting of data objects and data attributes.
Structure of the tab
The left window displays the created “IEC 61850 Server”.
⮫ “Configuration of IEC 61850 server with logical nodes”
The right part is for creating, editing and deleting of data sets. In the upper right window data sets are listed. In the lower right window, the attributes and data objects can be inserted by selecting them in the left window and inserting them by the button “>”.
The maximum number of data sets is given in Limits/technical data.
The status bar at the bottom shows more details of the chosen items.
The order of the attributes of a data set is important for the receiving and the sending of GOOSE messages. Type and order of the entries from sender and recipient must be identical for GOOSE communication.
Buttons:
-
[New]: Create a new data set. This is displayed in the “DataSets” section and is named “LLN0.DataSet_Suffix”. The suffix is incremented beginning with 0 (1. Data set: LLN0.DataSet_0 ...)
-
[Delete]: Delete a data set: Select the desired data set in the “DataSets” section and activate the [Delete] button.
-
[>]: Assign an attribute or a data object to the selected data set. First select the data set in the upper right window then select the attribute or the data object in the left window and activate the “>” button.
-
[<]: Deletes an element from a data set. First select the data set in the upper right window then select the attribute or the data object in the lower right window and activate the “<” button.
-
: Moves the selected entry one row up. -
: Moves the selected entry one row down.
Input field:
-
“Name: ” Name of the data set can be edited. The name gets the prefix “LLN0.”.