If a (S)NTP server (e. g. Meinberg clock) is available in the network, the AC500 should be configured as (S)NTP client in order to receive the correct time information, which is set in the MMS and GOOSE reports along with the correct status bits. This is done in two steps:
-
A (S)NTP client node must be added below “Protocols” and the IP address of the (S)NTP server must be entered (192.168.84.250 in this example).
-
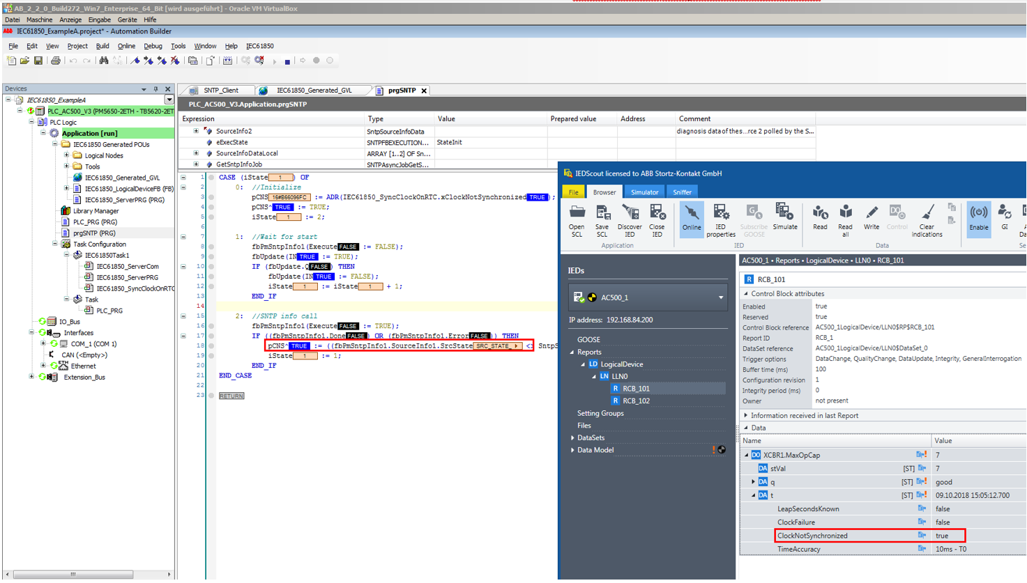
Set the time quality bit “ClockNotSynchronized” of the IEC 61850 time correctly. Therefore, the bit must be read from the “fbPmSntpInfo1.SourceInfo1.SrcState” and written to the IEC 61850 variable “IEC61850_SyncClockOnRTC.xClockNotSynchronized”.
Example A contains a program “prgSNTP”, which reads and updates this time quality bit every 30 seconds.
If the SNTP time is working correctly the “ClockNotSynchronized” is false.
If the SNTP server fails or connection is broken, the “ClockNotSynchronized” is true.


