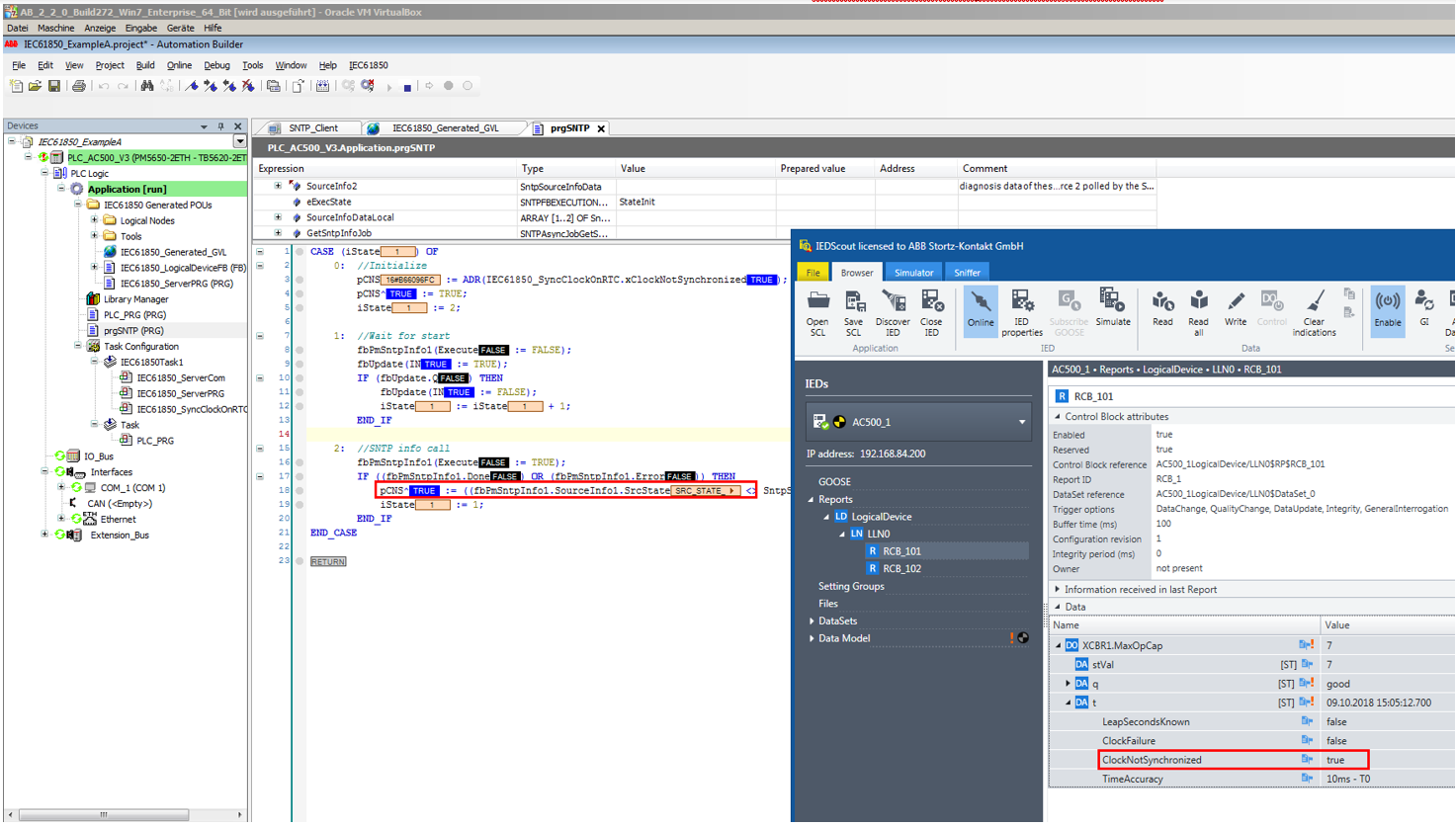
Time sync