|
This is the web edition of the original ⮫ AC500-S safety user manual, version 1.3.2. This web edition is provided for quick reference only. The original safety user manual must be used to meet functional safety application requirements. |
This library includes a PROFIsafe stack implementation (PROFISAFESTACK POU), which is a main F-Host component.




NOTICE

When updating this library in existing projects, consider the following.
The use of library version V2.1.0 (or higher) results in a higher data memory load for each instantiated F-Submodule, compared to older versions of the library, e.g., V2.0.0.




NOTICE

Only for PROFIsafe communication according to PROFIsafe protocol version V2.4:
Loop-back check via bit 7 in status / control byte of PROFIsafe telegram is implemented, which means that no further considerations against systematic loop-back configuration errors shall be performed by end-users (refer to ⮫ www.profisafe.net for further details).




DANGER

Not more than one communication error (CE_CRC or Host_CE_CRC output signals become equal to TRUE) per 100 hours is allowed to be acknowledged by the operator using OA_C input signal without consulting the responsible safety personnel (refer to ⮫ www.profisafe.net for further details).
This function block represents a PROFIsafe F-Host instance to control and monitor the status of the given F-Device (safety I/O module, etc.)⮫ [2].
Supported features (relating on the GSDML definitions of the F-Devices):
-
"Short" process data frames according to PROFIsafe V2.4 protocol specification (max. 12 bytes)
-
"Short" process data frames according to PROFIsafe V2.6 protocol specification (max. 13 bytes)
-
"Long" process data frames according to PROFIsafe V2.6 protocol specification (max. 123 bytes)
-
RIOforFA profile⮫ “RIOforFA profile”
-
Feature "Reaction on Device_Fault"⮫ “Feature "Reaction on Device_Fault"”
-
Feature "Disable F-(Sub)Module"⮫ “Feature "Disable F-(Sub)Module"”




NOTICE

Both features "Reaction on Device_Fault" and "Disable F-(Sub)Module" can be operated simultaneously.
|
Name |
Data type |
Initial value |
Description, parameter values |
|---|---|---|---|
|
VAR_INPUT |
|||
|
activate_FV_C |
BOOL |
FALSE |
Command (= TRUE) to activate fail-safe values in F-Device or (= FALSE) for normal F-Device operation |
|
OA_C |
BOOL |
FALSE |
Command (= TRUE) for operator acknowledgment and resume of safety function by F-Device |
|
iPar_EN_C |
BOOL |
FALSE |
This variable TRUE allows a safety control program to switch the F-Device into a mode during which it will accept iParameters. This mode is not supported by AC500-S safety I/O modules (DI581-S, DX581-S, AI581-S) and safety CPUs SM560-S-FD-1 / SM560-S-FD-4 |
|
pIODesc |
POINTER |
NULL |
Internal input parameter (internal use only!) |
|
OAD_Nec_C |
BOOL |
FALSE |
|
|
Disable_C |
BOOL |
FALSE |
|
|
VAR_OUTPUT |
|||
|
cons_nr_R |
BOOL |
FALSE |
This parameter is for debugging purposes only. It is set when the F-Device has reset its consecutive number counter in PROFIsafe communication⮫ [2]. |
|
Toggle_d |
BOOL |
FALSE |
This parameter is for debugging purposes only. It is a device-based toggle bit indicating a trigger to increment the virtual consecutive number within the F-Host⮫ [2]. |
|
FV_activated_S |
BOOL |
FALSE |
With input devices this variable indicates if TRUE that the driver is delivering fail-safe values "0" to the F-Host program for every input value. With output devices this variable indicates if TRUE that every output is set to fail-safe values "0" (default behavior) or F-Output device specific value controlled by the "activate_FV" signal⮫ [2]. |
|
OA_Req_S |
BOOL |
FALSE |
This variable indicates a request for acknowledgment prior to the resumption of a safety function. In case the F-Host driver or F-Device detects a communication error or F-Device fault, fail-safe values will be activated. F-Device driver then sets the variable OA_Req_S (= TRUE) as soon as the fault/error has been eliminated and operator acknowledgment is possible. Once the acknowledgment occurred (OA_C = TRUE) the F-Device driver will reset the request variable OA_Req_S (= FALSE)⮫ [2]. |
|
WD_timeout |
BOOL |
FALSE |
This parameter is for debugging purposes only. It is set to TRUE if the F-Device is recognizing a communication failure, i.e. if the watchdog time in the F-Device is exceeded⮫ [2]. |
|
CE_CRC |
BOOL |
FALSE |
This parameter is for debugging purposes only. It is set if the F-Device is recognizing a communication failure, i.e. if the consecutive number is wrong (detected via CRC2 error in V2-mode) or the data integrity is violated (CRC error)⮫ [2]. |
|
Device_Fault |
BOOL |
FALSE |
This parameter is set to TRUE if there is a malfunction in the F-Device (e.g., under- or overvoltage)⮫ [2]. If RIOforFA profile is active (F_Passivation = 1), Device_Fault is always FALSE⮫ “RIOforFA profile”. |
|
iPar_OK_S |
BOOL |
FALSE |
This parameter is set to TRUE when F-Device has new parameter values assigned⮫ [2]. |
|
Host_CE_CRC |
BOOL |
FALSE |
This parameter is for debugging purposes only. This parameter is set to TRUE if communication fault (CRC error on F-Host side) occurred. |
|
HostTimeout |
BOOL |
FALSE |
This parameter is for debugging purposes only. This parameter is set to TRUE if communication fault (timeout on F-Host side) occurred. |
|
tResponseTimeMS |
TIME |
16#0000 |
This parameter is for debugging purposes only. It represents the current response time for F-Device in ms. This value shall be smaller than the defined F_WD_Time parameter for the given F-Device. If not, then the passivation of the given F-Device will happen. |
|
Disable_S |
BOOL |
FALSE |
|
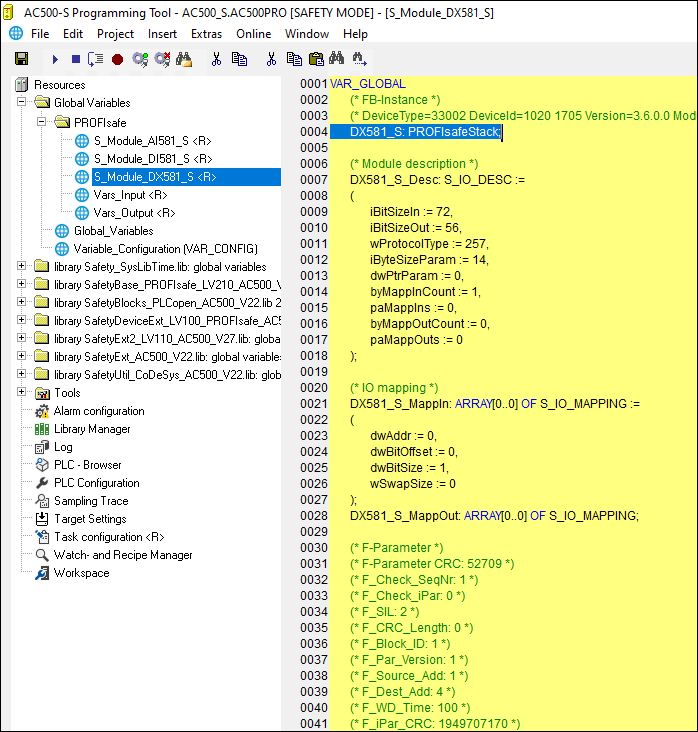
The FB instances for all F-Devices are automatically generated and can be found in safety project in “Resources Global Variables PROFIsafe” (Fig.498). These FB instances, as normal global variables, can be accessed by end-users from their safety application programs.




DANGER

Avoid unintended behavior
Only valid if input OAD_NEC_C = FALSE.
To avoid unintended behavior, e.g., unintended restart of 3rd party PROFIsafe devices, pay special attention to the description of PROFIsafe Device_Fault bit in the safety user manual for those devices.
It is highly recommended to continuously supervise Device_Fault bit of 3rd party PROFIsafe actuator devices like valves, etc. to avoid unintended restart of those after, e.g., power failure. If Device_Fault = 1 is detected for such devices, then the safety application shall passivate the module with activate_FV_C = 1. The permission for restart (activate_FV_C = 0) shall be handled in the safety application using the functionality similar to that of FB SF_OutControl⮫ “SF_OutControl”.
Note, that SafetyBase_PROFIsafe_LV210_AC500_V22.lib library also includes a number of internal POUs (GetWord, MappingIn, MappingOut and SMemCpy) related to safety I/O handling. These POUs are for internal use only!
-
RIOforFA profile
-
Feature "Reaction on Device_Fault"
-
Feature "Disable F-(Sub)Module"

